Автоматизированные Банковские Системы (АБС). Разработка системы Обменный пунктРефераты >> Банковское дело >> Автоматизированные Банковские Системы (АБС). Разработка системы Обменный пункт
Сервис dograf.exe запускает модуль обработки информации с интервалом в 30 минут, данного интервала вполне достаточно для эффективной работы всей системы (см рис 4.9.).
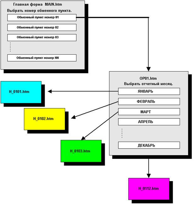
АРМ «БУХГАЛТЕР» ‑ представляет собой HTML файл с выставленными ссылками на сформированные страницы сервисом dograf.exe.
Задача бухгалтера сводится до минимума – выбрать необходимую страницу и просмотреть итоговую информацию по требуемому обменному пункту, при необходимости данные могут быть распечатаны средствами встроенного браузера Internet Explorer или аналогичного.
Рис. 4.9
5 ТЕХНИКО- ЭКОНОМИЧЕСКОЕ ОБОСНОВАНИЕ РАБОТЫ
5.1. Маркетинговые исследования
Основой для технико-экономического обоснования является техническое задание главного бухгалтера коммерческого банка (… ) базирующееся на инструкции 113-И ЦБ России. В данном случае заказчиком всей системы в целом и потребителем является коммерческий банк, следовательно поиск аналогов программного обеспечения не производится, ввиду его уникальности.
Однако внедрение мероприятий по совершенствованию учета в обменном пункте на основе его автоматизации связано со значительными материальными затратами на разработку и функционирование системы. Поэтому важнейшей задачей является анализ экономической эффективности внедряемой системы. Ее своевременное решение дает возможность сравнивать различные варианты автоматизации и установить оптимальный вариант, оценить его влияние на изменение показателей деятельности организации.
Эффективность внедрения автоматизированной системы обуславливается действием ряда факторов организационного, информационного и экономического характера.
Организационный эффект проявляется в освобождение работников от рутинных операций по систематизации и группировке учетных данных, многочисленных расчетов и записей в реестры и другую документацию, сверки показателей, увеличив тем самым время для проведения анализа и оценки эффективности принимаемых управленческих решений.
Информационный фактор эффективности выражается в повышение уровня информированности персонала.
Экономический фактор проявляется в том, что учетная информация, имеющая целью полное и своевременное отражение и состояние объекта и причин, влияющих на его развитие, в конечном счете направлена на улучшение использование производственных ресурсов.
Опыт эксплуатации комплексов задач показал, что в процессе автоматизации учётно‑вычислительных работ достигается снижение трудоемкости отдельных операций, рост производительности и улучшений условий труда отдельных работников, повышение оперативности достоверности, включая подготовку отчетности при постоянно растущем объеме первичной документации без увеличения численности персонала и т.д.
Итак, экономическая эффективность складывается из двух основных компонентов:
- Совершенствование производственной, хозяйственной и финансовой деятельности обменного пункта;
- Сокращение затрат на проведение вычислительных операций.
Базой для оценки экономической эффективности автоматизированной системы может служить время, затрачиваемое на одного клиента в обменном пункте.
5.2 Определение ожидаемого экономического эффекта
Годовой экономический эффект определяется как разность между годовой экономией (или годовым приростом) и нормативной прибылью.
Э = П – К * Ен , где:
- Э – годовой экономический эффект (руб.);
- П – годовая экономия (или годовой прирост) (руб.);
- К – единовременные затраты (руб.);
- Ен – нормативный коэффициент эффективности капитальных вложений (Ен ‑ представляет собой минимальную норму эффективности капитальных вложений, ниже которой они не целесообразны. Значение Ен принимается равным 0.15).
Произведение К * Ен следует рассматривать как нормативную прибыль, которая должна быть получена от внедрения системы.
Коэффициент эффективности капитальных затрат – представляет собой отношение годовой экономии (годового прироста прибыли) к капитальным затратам на разработку и внедрение автоматизированной системы.
Ер = П / К, где
Ер –коэффициент эффективности капитальных затрат.
Срок окупаемости затрат на внедрение модернизируемого проекта машинной обработки информации представляет собой отношение капитальных затрат на разработку и внедрение автоматизированной системы к годовой экономии (годовому приросту прибыли).
Т = К / П, где
Т –срок окупаемости капитальных затрат на внедрение автоматизированной системы (мес.).
Расчет вышеперечисленных обобщающих показателей предполагает предварительное вычисление частных показателей, характеризующих создаваемую автоматизированную систему.
1. Единовременные затраты (К, руб.)
Таблица 5.1 Единовременные затраты
|
№ п/п |
Перечень затрат |
Количество (шт.) |
Стоимость (руб.) |
|
1 |
Источник бесперебойного питания (мощность 600 Вт) |
1 |
1500 |
|
2 |
Рабочая станция (Pentium 4) |
1 |
8500 |
|
3 |
Принтер HP 1010 |
1 |
4600 |
|
4 |
Монитор |
1 |
5000 |
|
5 |
Модем Courier 56 k |
1 |
3000 |
|
Итого |
22600 |
Замечание: предполагается, что доставка и монтаж оборудования производится бесплатно.
2. Эксплутационные расходы (в расчете на обслуживание 1 клиента в обменном пункте).
Приведем пример расчета заработной платы кассира на обслуживание одного клиента.
Рабочее дневное время кассира составляет 7 часов или 420 минут. Предполагается, что пропускная способность обменного пункта при ручном оформлении документов – 70 человек в день, при машинной – 150 человек в день. Из этого следует, что время, затрачиваемое кассиром на обслуживание одного клиента при ручном оформлении – 6 минут (420/70), при машинном оформлении – 2.8 минуты (420/150).
