Инвестиционные операцииРефераты >> Банковское дело >> Инвестиционные операции
В зависимости от уровня ликвидности российские акции, обращающиеся на вторичном рынке, можно условно разделить как минимум начетыре основные группы:
· очень высоколиквидные акции - “blue chips”, куда на сегодня можно с полной уверенностью отнести акции только 5 эмитентов;
· высоколиквидные акции - “1 эшелон” (порядка 20 эмитентов);
· среднеликвидные акции - “2 эшелон” (порядка 60 эмитентов);
· низколиквидные акции (порядка двух тысяч эмитентов).
Остальные акции следует отнести к неликвидным - котировки по ним на вторичном рынке отсутствуют.
Отметим, что граница между средне- и низколиквидными акциями достаточна условна. Специалисты рекомендуют для отнесения акций как минимум к группе среднеликвидных руководствоваться следующими критериями: количество заявок на покупку должно быть больше 5, заявок на продажу - больше 3.
“За бортом” вторичного рынка осталось порядка несколько десятков тысяч акций, которые не присутствуют в списках базы данных АК&М. Их с полной уверенностью следует отнести к неликвидным ценным бумагам.
Основной капитал, обращающийся на РРЦБ, - это средства западных инвесторов, которые при неблагоприятном развитии политической ситуации уводят их с рынка, минимизируя страновые риски, что вызывает общее падение цен. При положительном развитии политических процессов западные капиталы возвращаются на рынок, и это приводит к общему подъему цен. Так, падение индекса РК-30 в первом квартале 1996 г. было следствием победы фракции КПРФ на выборах в Госдуму в конце 1995 г., последующими перестановками в структурах верхних эшелонов власти, низким рейтингом Президента.
Рост рынка начался одновременно с началом роста предвыборного рейтинга Бориса Ельцина. Чем выше поднимался согласно опросам общественного мнения рейтинг Президента, тем сильнее росли котировки. Перелом тренда наступил лишь после второго тура выборов: его результаты совпали с ожидаемыми, новых ресурсов на рынок не поступило, и начался процесс фиксации прибыли. Оживление рынка в конце лета было прервано сообщениями об ухудшении здоровья Президента.
С начала сентября 1996 г. динамика индекса РК-30 имела слабый понижательный характер, которая была взорвана в конце первой декады октября долгожданным присвоением России мировых кредитных рейтингов Moody’s, S&P и IBCA. Такого история РТС еще не знала - дневной объем сделок впервые составил $46,9 млн.
Как видно из представленного материала, российский рынок акций приватизированных предприятий характеризуется достаточно высокой степенью изменчивости (волатильности), что в сочетании с профессионализмом команды опытных специалистов банка позволит эффективно управлять капиталом при минимальном воздействии рисков, связанных с инвестициями в акции российских эмитентов.
Во всем мире и особенно в США одним из основных доходов налогоплательщиков является доход, полученный от инвестирования в ценные бумаги. Эта широко применяемая практика является одним из краеугольных камней на котором основана западная экономика.
Инвестиционный бум в России делает Портфельные инвестиции особенно актуальными у нас. Всем известен постулат о том, “что деньги должны работать”.
По срокам размещения инвестиции бывают:
· До востребования
· Срочные.
Последние, в свою очередь, подразделяются на :
· Краткосрочные от 1дня до 180 дней
· Среднесрочные от 180 дней до 1 года
· Долгосрочные от 1года до 3 и более лет
Портфельные инвестиции - это одновременное вложение средств в различные ценные бумаги. Распределение средств среди большого количества объектов инвестирования (диверсификация) обеспечивает страхование инвестиций на случай неблагоприятного развития конъюнктуры рынка (падения курсовой стоимости отдельных ценных бумаг). В нашем случае объектом инвестирования выступают акции российских эмитентов.
Основная цель портфельных инвестиций - увеличение ожидаемой доходности инвестирования и снижение риска потерь. Правильное составление портфеля, оптимальное управление его структурой, т.е. составом входящих в портфель ценных бумаг и распределением средств между ними, способны значительно увеличить ожидаемую доходность портфеля и существенно снизить риск инвестирования. Портфель, имеющий подобные преимущества, будет оптимальным портфелем.
Цели Портфельных Инвестиций
При формировании и управлении инвестиционным портфелем Банк руководствуется следующими общепринятыми принципами:
1. Диверсификация активов, т.е. вложение средств в достаточно широкий спектр акций с целью достижения приемлемого уровня риска.
2. Гибкое управление портфелем, т.е. возможность:
· реструктуризации (добавление/удаление тех или иных ценных бумаг);
· ребалансирования, т.е. динамического перераспределения величин долей акций, входящих в портфель.
При формировании различных вариантов инвестиционных портфелей Клиентом определяются следующие исходные условия:
| |
· предполагаемый срок инвестиций;
· объем инвестируемых средств;
· степень допустимого риска.
Срок инвестирования определяется временным периодом, на который привлекаются средства для портфельного инвестирования. Этот важнейший фактор определяет качественный состав портфеля.
В зависимости от срока инвестирования различают портфели:
| |
· долгосрочный (несколько лет);
· среднесрочный (до одного года);
· краткосрочный (несколько месяцев).
В составе долгосрочного портфеля преобладают акции недооцененных предприятий, имеющие хорошие фундаментальные показатели и обладающие минимальной ликвидностью.
В составе краткосрочного портфеля напротив в основном представлены высоколиквидные акции “blue chips“, которые выгодно использовать при спекулятивных краткосрочных операциях.
Среднесрочный портфель представляет собой смешанный вариант первых двух видов портфеля.
В условиях развивающегося РРЦБ представляется разумным снизить сроки инвестирования для всех видов портфелей с целью уменьшения общего риска инвестирования.
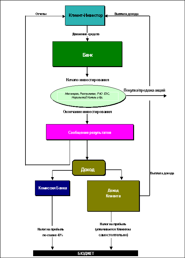
Общая Схема Инвестирования в Акции Российских Эмитентов
Общая Схема Движения Средств Клиента
