АСУ целевыми программами в некоммерческой организацииРефераты >> Программирование и компьютеры >> АСУ целевыми программами в некоммерческой организации
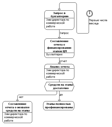
Рисунок 15 1.3.3.1.3.1. Бизнес-процесс «Контроль за расходованием средств»
|
![]() |
![]() |
|
![]() |
|
|
![]() |
1.3.3.2.1.1. Бизнес-процесс «Контроль за финансированием
|
![]() |
1.3.4. Информационная модель процесса разработки и реализации целевых программ в РООИ «СОРАТНИК»
На основании обследования и анализа структурных подразделений РООИ «СОРАТНИК», определения функциональных задач исследуемого процесса разработки и реализации целевых программ и функционального взаимодействия структурных подразделений в рамках этого процесса были определены основные информационные потоки и каналы информационного взаимодействия элементов системы, выявлены и уточнены локальные маршруты движения документов в системе единого документооборота. В результате возможно определить информационную модель процесса разработки и организации целевых программ в РООИ «СОРАТНИК». В общем случае информационная модель исследуемого процесса или подсистемы определяет следующую структуру информации:
- состав входных и выходных документов;
- источники и потребители информации;
- обработка информации на магнитных носителях.
В данном случае на обследуемом объекте компьютерная электронно-вычислительная техника применяется исключительно как средство производства (при наборе текстов) и не является средством обеспечения производственных информационно-управляющих процессов организации. Поэтому предпроектная информационная модель исследуемого процесса определяется лишь двумя первыми составляющими (Рис. 20).
Поскольку в процессе разработки и организации целевых программ в РООИ «СОРАТНИК» первостепенную роль имеет информация по определению финансовых потоков и финансовой отчетности организации, в рамках данного подраздела дипломного проекта уместно представить общую схему информационно-финансового взаимодействия организации с внешней деловой средой (Рис. 21).
Информационная модель процесса разработки и реализации целевых программ в РООИ «СОРАТНИК»
|
Потоки информационного взаимодействия в РООИ «СОРАТНИК»
по финансовым вопросам
|
1.4. Характеристика обеспечивающих подсистем АСУ
К числу обеспечивающих подсистем АСУ относятся:
- техническое обеспечение АСУ – комплекс технических средств для сбора, передачи и переработки информации, используемой при функционировании АСУ. К таким техническим средствам относится вычислительное и вспомогательное оборудование, аппаратура и средства связи для передачи информации, а также периферийное оборудование;
- информационное обеспечение АСУ – совокупность первичных и производственных данных, а также методов и технологических приемов их рациональной организации, формирования и преобразования в условиях функционирования АСУ. В состав информационного обеспечения включаются:
- нормативные и справочные данные, составляющие информационный базис системы – условно-постоянная информация;
- текущие данные, поступающие в систему извне и требующие ответной реакции системы – переменная информация;
- накапливаемые учетные и архивные сведения, необходимые для развития системы.
Поскольку любая информация должна быть отражена на соответствующем носителе, разработка информационного обеспечения состоит не только в определении смыслового содержания информации, но и в определении материальных носителей информации, в создании систем ведения документации, классификации, кодирования и хранения информации на машинных носителях (магнитные диски, лазерные диски и т.д.). Суммируя все вышесказанное, информационное обеспечение АСУ представляет собой совокупность единой системы классификации и кодирования технико-экономической информации. Основной целью информационного обеспечения АСУ является своевременная выдача необходимой, достоверной и удобной для использования информации для принятия управленческих решений.
- ПМО АСУ – совокупность языковых и программных средств, а также методов и алгоритмов решения задач АСУ. ПМО АСУ реализуется тремя аспектами: математическим, лингвистическим и программным обеспечением.
- организационное обеспечение АСУ. В его состав входят:
- разработка организационной структуры аппарата управления;
- определение основных задач и функций отдельных структурных подразделений аппарата управления;
- определение комплекса входной и выходной документации по каждому структурному подразделению;
- разработка схемы регламентации взаимодействия между собой всех структурных подразделений аппарата управления;
- определение места и функций вновь вводимых подразделений в аппарат управления;
- разработка должностных инструкций.
Рассмотрим отдельно информационно-аналитическое обеспечение АСУ.
1.4.1. Информационно-аналитическое обеспечение АСУ
Предпроектный анализ деятельности РООИ «СОРАТНИК» показал, что информационно-аналитическое обеспечение процесса разработки и реализации целевых программ в организации представляет собой типовой по методологии ведения документопоток общего делопроизводства организации, основанный на бумажном документационном обеспечении без использования современных информационно-управляющих технологий. Процесс управления предприятием в условиях рыночной экономики требует интенсификации и четкой организации всего предприятия, вплоть до каждого сотрудника. Поэтому при наличии регламентации деятельности организации, прежде всего в отношении делопроизводства, необходимо применение информационных технологий как доступного и эффективного инструмента автоматизации на основе безбумажного («малобумажного») делопроизводства и документооборота.
Для любой организации можно выделить три основных потока документов: входящие, внутренние и исходящие, которые определяют документопоток. По форме оформления они подразделяются на электронные документы (сообщения электронной почты, факсимильная информация, сообщения в корпоративной сети) и бумажные документы. В частности в деятельности РООИ «СОРАТНИК» можно выделить следующие типы бумажных документов, согласно вышеизложенной классификации:
· Входящая информация:
- Письма;
- Договора и контракты;
- Законодательные акты;
- Нормативные документы;
- Периодические издания;
- Книги;
- Реклама;
- Анкеты;
· Внутренние документы:
- Приказы;
- Инструкции;
- Отчеты;
- Служебные записки;
- Бухгалтерские документы;
· Исходящая информация:
- Письма;
- Договоры и контракты;
- Справки и медзаключения;
- Отчеты.
Функции ведения делопроизводства состоят из обработки входящих документов, пересылки их внутри фирмы, отправки исходящих документов, учета регистрации, контроля за исполнением, формирования дел, организации хранения и т. д.
В административно-управленческой сфере общественной практики используется понятие служебный документ (деловая бумага). Язык деловых бумаг должен соответствовать традициям официально-делового стиля литературного языка. Основные его особенности - это:
точность, исключающая возможность каких бы то ни было инотолкований и неясностей;
языковой стандарт - стремление к выражению мысли единообразным способом, использование для этого готовых языковых формул-клише.
Эти особенности отражаются в оформлении деловых бумаг и документов: их типологии, композиции, расположении частей текста, рубрикации, шрифта и т.д. Стандартизация официально-делового стиля влечет за собой употребление специальных языковых средств, образующих относительно замкнутую систему деловой речи.
Служебные документы делятся на несколько больших групп по своему функциональному значению:
· личные,
· директивные и распорядительные,
· административно-организационные,
· информационно-справочные,
· деловые письма,
· финансовые документы,
· учетные документы.
Каждый документ имеет определенную текстовую форму. Различаются пять типов записи текстов:
· линейная запись (автобиография, заявление, доверенность и др.),
· трафарет (справки, контракты, договоры и др.),
· таблица (финансовые ведомости и др.),
· анкета (личный листок по учету кадров и др.),
· тексты-аналоги (приказы, решения, постановления и др.).
Типология, языковое и композиционное представление деловых бумаг закреплены:
1. Государственным стандартом ГОСТ Р 6.30-97 "Унифицированные системы документации. Унифицированная система организационно - распорядительной документации. Требования к оформлению документов", принятым Постановлением Госстандарта России от 21 января 2000 г. N 9-ст. Стандарт распространяется на организационно - распорядительные документы, относящиеся к Унифицированной системе организационно - распорядительной документации (УСОРД), - постановления, распоряжения, приказы, решения, протоколы, акты, письма и др., включенные в Общероссийский классификатор управленческой документации (ОКУД) (класс 0200000) и используемые в деятельности органов государственной власти, органов местного самоуправления, предприятий, организаций и их объединений независимо от формы собственности и организационно - правовой формы.
2. Типовой инструкцией по делопроизводству в федеральных органах исполнительной власти (Утверждена Приказом Федеральной архивной службы России от 27.11.2000 N 68). Положения Типовой инструкции распространяются на организацию работы с документами независимо от вида носителя, включая их подготовку, регистрацию, учет и контроль исполнения, осуществляемые с помощью автоматизированных технологий.
3. Постановлением Государственного комитета Российской Федерации по статистике от 6 апреля 2001 г. N 26 "Об утверждении унифицированных форм первичной учетной документации по учету труда и его оплаты".
Кроме того, различными министерствами, ведомствами и другими руководящими организациями применительно к различным сферам деятельности определена конкретизированная типология частных документов.
Система ведения делопроизводства в организациях в советские времена регламентировалась Единой государственной системой документационного обеспечения управления (ЕГСДОУ). Созданная схема хорошо структурирована и до сегодняшнего дня хорошо поддается автоматизации. Указанный стандарт регламентирует принципы работы с документами. Но в то же время сегодня желательна детальная регламентация работы по исполнителям (выполняемым им ролям), доведенная до регламентации в виде положений о подразделениях и должностных инструкциях специалистов.
Автоматизация делопроизводства на этом уровне требует предварительного обследования документопотоков на предприятии с последующей фиксацией модифицированного регламента делопроизводства в инструкциях и положениях.
Результаты такого исследования документопотоков процесса разработки и реализации целевых программ в РООИ «СОРАТНИК» были представлены в п. 1.3.4. настоящего дипломного проекта в виде информационной модели процесса.
Документационное информационно-аналитическое обеспечение процесса разработки и реализации целевых программ в РООИ «СОРАТНИК», непосредственно формирующее нормативно-правовую документальную основу для всех правоотношений, возникающих в указанном процессе можно разделить на несколько функциональных групп:
1. Нормативно-правовое документационное обеспечение - законодательные и нормативные акты Российской Федерации и Москвы, в частности
- Федеральный закон «О некоммерческих организациях» от 12 января 1996 г. N 7-ФЗ;
- Федеральный закон "Об общественных объединениях" в редакции Федеральных законов от 17.05.97 г. N 78-ФЗ и от 19.07.98 г. N 112-ФЗ;
- Закон города Москвы от 05.07.1995 г. № 11-46 «О благотворительной деятельности» (в редакции от 10.06.1998 г.);
- Закона города Москвы от 29.11.2000 г. №35 "О ставках и льготах по налогу на прибыль";
Уставы и Положения, прочее.
2. Организационно-распорядительное документационное обеспечение - документы-запросы, распорядительные документы, инициативные документы, отчеты для внутреннего контроля деятельности организации, справки, прочее.
3. Научно-исследовательское и методическое документационное обеспечение - материалы экспертно-медицинских комиссий, тематических советов и рабочих групп, медицинская экспертиза, аналитические материалы проведенных исследований научных и маркетинговых исследований.
4. Учетное документационное обеспечение – заявления членов организации, справки внешних медико-профилактических организаций, учетные документы, прочее.
5. Проектное документационное обеспечение - проекты целевых программ, проекты получения инвестиций, проекты распределения средств, сметы, прочее.
6. Финансово-договорное документационное обеспечение – договора инвестирования, договора подряда, договора поставки, справки в налоговые органы, отчеты об использовании средств.
Примеры форм некоторых документов представлены в Приложениях 1-12.
1.4.2. Комплекс технических средств РООИ «СОРАТНИК»
Для автоматизации бизнеса и систем управления необходим большой спектр программно-аппаратных средств прикладной информатики, вычислительной техники и устройств связи. Различные технические средства обеспечивают прием и выдачу трех основных видов информации – речь, данные, изображения в статике и динамике – на физическом уровне с максимальным использованием трех чувств восприятия (слух, осязание, зрение). Напрямую с человеком связаны относительно громоздкие устройства информационных систем, обеспечивающие согласование разнообразных человеко-машинных входных и выходных потоков информации (дисплеи, клавиатуры, печатающие устройства, сканеры, «мыши», джойстики и иные манипуляторы и многое другое, включая электронные планшеты и электронные табло). На предприятии, в зависимости от масштаба и особенностей предпринимательского дела, может использоваться от одного до тысяч компьютеров для хранения и обработки информации. Выбор комплекса технических средств зависит от объема информационных потоков и частоты переработки информации в системе.
Комплекс технических и программных средств, размещенный в РООИ «СОРАТНИК», включает средства обработки информации, обеспечивающие накопление, хранение и обработку актуальной и архивной информации. И обеспечивает лишь локальный режим работы. То есть, возможна работа с локальными данными и программным обеспечением (ПО) без организации независимого централизованного доступа всех пользователей к единым программно-информационным ресурсам организации.
Существующий в РООИ «СОРАТНИК» комплекс технических средств состоит из 4-х локальных рабочих (HDD 5 Гб, 64 RAM, Pentium II).
2. ПРОЕКТНЫЙ РАЗДЕЛ
2.1. Организационно-экономическая сущность задачи
Целью данного проекта является разработка и реализация системы автоматизации управления в процессе разработки и реализации целевых программ в РООИ «СОРАТНИК». А именно реализуются задачи единого учета, контроля и хранения информации в системе и обеспечения регламентированного электронного документооборота.
При этом должны обеспечиваться:
- Организация работы с различной архивной информацией (приказами, контрактами, договорами, медицинскими заключениями, различного вида отчетами по результатам целевых программ и др.);
- Гибкость документооборота, включая перенастраиваемость шаблонов документов в соответствии с требованиями постоянно меняющегося законодательства, требованиями партнеров по бизнесу и возможным совершенствованием системы делопроизводства организации;
- Учет структуры организации, взаимодействие между собой структурных подразделений;
- Централизованный регламентированный учет данных системы и доступ к ним;
- Контроль за движением денежных средств в рамках реализации целевых программ;
- Оперативность, четкость и простота эксплуатации.
2.1.1. Цель автоматизации
Система человек-машина облегчает и упрощает деятельность человека на рабочем месте. С ее помощью достигается более эффективное и быстрое решение поставленной задачи, по сравнению с не автоматизированным ручным трудом. С помощью АСУ целесообразнее и легче проследить за объектом управления, сбором, хранением, переработкой информации и принять наилучшее решение. Также с помощью вычислительной техники гораздо проще и точнее производить расчеты по необходимым параметрам, можно использовать экономико-математические методы для решения задач производственно-хозяйственной деятельности.
Если в ходе деятельности РООИ «СОРАТНИК» при разработке и реализации целевых программ вместо ручного труда будет использоваться труд машины, то его производительность увеличится. Кроме того, практически все данные будут храниться не на бумаге, а будут помещены на магнитных носителях. Это позволит вести более точный учет членов организации, поставщиков, инвесторов, результатов целевых программ, медико-аналитической и прочей информации.
Учитывая все вышесказанное, а также исходя из результатов предпроектного обследования РООИ «СОРАТНИК», представленных в аналитическом разделе данного проекта можно выделить следующие причины для автоматизации деятельности организации в рамках процесса разработки и реализации целевых программ:
· Недостатки "бумажной" технологии, а именно большие затраты времени на обработку информации, затруднение в получении оперативных сводок по работе организации и др. Электронное делопроизводство предусматривает применение компьютера в управленческой деятельности для хранения, поиска и отображения информации, позволяя повысить эффективность традиционного делопроизводства при снижении его стоимости.
· Повышение требований со стороны конечных пользователей к информации, как к базе для формирования управленческих решений:
а) получение различных типов выборок и представление информации в различных разрезах,
б) повышение степени детализации учета,
в) требования минимальных затрат времени на решение задач учета.
Целью автоматизации обработки и анализа информации в РООИ «СОРАТНИК» является рост эффективности работы, улучшение контроля ее финансовых потоков в ходе реализации целевых программ на основе повышения качества внутриорганизационного учета, обоснованности и своевременности управленческих решений, которые в свою очередь достигается за счет обеспечения лиц, принимающих решения, достоверной, своевременной и пригодной для использования информацией.
2.1.2. Описание решения задачи в базовом варианте
В РООИ «СОРАТНИК» учет всей функционально используемой информации по членам организации, результатам целевых программ, поставщикам, инвесторам, медицинским показателям и т. п., ведется на бумажных носителях и лишь в отдельных случаях с помощью табличного приложения Excel 97 без применения каких-либо средств автоматизации (например, языка Visual Basic), позволяющих сократить затраты времени и трудоемкость обработки данных.
Несовершенные базы данных в Excel 97 были разработаны неквалифицированными сотрудниками без соблюдения основных принципов проектирования баз данных, в результате чего обнаруживаются следующие недостатки:
- частое дублирование информации;
- большое количество полей в базе данных, вследствие чего неудобен просмотр и ориентировка по записям;
- хранение той информации в базе данных, которую можно легко получить в результате расчетов.
Используемый способ хранения и обработки информации не позволяет быстро и оперативно получать различные отчеты и выборки. Отбор исходных данных и составление требуемых отчетов производится практически в ручную, что занимает непозволительно много времени и тормозит основную работу организации. Разрабатываемая программная система должна устранить все эти недостатки путем нормализации базы данных и применения автоматизированных средств учета информации.
2.2. Модель решения задачи автоматизированного учета и электронного документооборота в процессе разработки и реализации целевых программ в РООИ «СОРАТНИК»
Проектируемая система автоматизированного учета управления электронным документооборотом в процессе разработки и реализации целевых программ в РООИ «СОРАТНИК» предназначена для следующих целей:
- Интеграция процессов документарного обеспечения организации в рамках единой информационной системы;
- Повышения информированности руководства и специалистов за счет увеличения объемов информационного хранения, централизованной обработки информации, уменьшении времени поиска документов и соответственно подготовки отчетов и докладов, а также за счет повышения полноты и достоверности отчетов;
- Уменьшения стоимости документационного обеспечения управления организацией за счет перехода от бумажного делопроизводства к электронному, снижения стоимости копирования и передачи бумажных документов;
- Уменьшения стоимости и сокращения времени поиска бумажных оригиналов документов в архивном хранении за счет получения точной адресации в электронном виде;
- Создания качественно новой информационной базы для последующего совершенствования процессов документационного обеспечения управления и технологии работы с документами.
При этом реализуются следующие функциональные задачи:
- Организация доступа к базам данных систем учета функциональной информации в частности по процессам подготовки и реализации целевых программ с целью получения всей необходимой информации для выполнения отчетов и выборок;
- Решение вопросов импорта и эффективной обработки данных с помощью возможностей табличного процессора Access;
- Подготовка отчетности с возможностью предварительного просмотра и выводом на печать;
- Организация возможности настройки пользователем выходных форм документов;
- Построение дружественного интерфейса для возможности работы с системой неквалифицированных пользователей;
- Организация защиты информации (например, использование паролей при работе с системой, создание резервных копий баз данных, защита таблиц Access и др.);
- Обеспечение контроля правильности вводимой информации.
2.2.1. Схема автоматизированного учета и электронного документооборота
Таким образом, исходя из всего вышеизложенного, функциональная схема автоматизированной системы учета и управления электронным документооборотом в рамках процесса подготовки и реализации целевых программ в РООИ «СОРАТНИК» может быть представлена следующим образом (рис. 22).
|
2.2.2. Информационная модель учета и электронного документооборота в процессе управления разработкой и реализацией целевых программ в РООИ «СОРАТНИК»
В связи с организацией единого централизованного хранения и использования функциональной информации в ходе основной деятельности РООИ «СОРАТНИК» существенно сокращается цепочка функционального взаимодействия структурных подразделений организации. Это осуществляется путем устранения промежуточных посреднических звеньев в ходе формирования информационных потоков в деятельности организации, за счет непосредственного доступа конечных пользователей информации к информационному банку данных с учетом целесообразно предоставленных прав доступа. Таким образом, информационная модель решения задачи учета и управления документооборотом в ходе процесса разработки и реализации целевых программ в РООИ «СОРАТНИК» существенно упрощается и может быть представлена следующим образом (рис. 23).
|
2.2.3. Функциональная модель процесса разработки и реализации целевых программ в РООИ «СОРАТНИК»
Функциональная модель процесса управления разработкой и реализацией целевых программ в РООИ «СОРАТНИК» в ходе автоматизации учета и документооборота также подвергается корректировке по сравнению с данными представленными в аналитическом разделе данного дипломного проекта. Доработанные с учетом автоматизации бизнес-процессы задач рассматриваемого процесса управления представлены следующими диаграммами.
|
![]() |
![]() |
|
|
![]() |
2.2.3.1.1.1.1. Бизнес-процесс «Выявление возможных вариантов целевой программы
|
![]() |
2.2.3.1.1.1.2. Бизнес-процесс «Выявление возможных вариантов целевой программы
|
![]() |
![]() |
|
![]() |
|
![]() |
|
|
![]() |
|
![]() |
|
![]() |
|
2.3. Разработка информационного обеспечения автоматизированного учета и электронного документооборота процесса разработки и реализации целевых программ в РООИ «СОРАТНИК»
В системах управления важное место занимают вопросы, связанные с организацией информационного обеспечения. При его разработке необходимо систематизировать как внешние, так и внутренние источники информации. Организация внешнего информационного обеспечения была рассмотрена в разделе 1.4.1. В приложениях 1 -12 приводятся формы документов, разработанные в соответствии с установленными требованиями и стандартами делопроизводства в РООИ «СОРАТНИК», обеспечивающие поддержание единой системы внутриорганизационного документооборота.
В данном разделе дипломного проекта будет рассматриваться внутреннее информационное обеспечение, которое включает в себя разработку концептуальной, логической и физической моделей БД.
2.3.1. Внутреннее информационное обеспечение
К разработке внутреннего информационного обеспечения относятся работы, связанные с разработкой структур данных, а также с организацией процесса управления данными.
Как уже отмечалось выше, процесс создания информационной модели включает в себя три уровня описания моделей базы данных:
- Концептуальная модель,
- Логическая модель,
- Физическая модель.
Создание базы данных, которая удовлетворяла бы текущим информационным потребностям объекта управления связано с необходимостью разработки концептуальной и логической моделей предметной области. Понятие предметной области является одним из ключевых при проектировании автоматизированных систем управления. В общем случае под ней понимается часть реального мира, подлежащая изучению с целью организации управления, а в конечном итоге - его автоматизации.
Для создания концептуальной и логической моделей была использована реляционная модель представления данных. К основным преимуществам реляционной модели можно отнести:
ù простоту модели и ясность взаимосвязей;
ù высокую точность модели. Отношения по своей природе поддаются математически точным методам манипулирования данными с использованием таких средств, как алгебра отношений и исчисление отношений;
ù простоту обеспечения контроля доступа. В реляционной модели для каждой таблицы и каждого отношения задается правомерность доступа, а специфические с точки зрения прав доступа показатели можно выделять в отдельные отношения с требованием проверки прав доступа к ним;
ù расширяемость. Структура базы данных реляционной модели допускает возможность ее развития, то есть добавление новых атрибутов и отношений;
ù простоту языка манипулирования данными. С помощью алгебры отношений или исчисления отношений можно построить простой и гибкий язык манипулирования данными;
ù теоретическую обоснованность реляционных моделей. Такие модели основываются на хорошо отработанной теории отношений.
Проектирование и описание вышеуказанных моделей в данном проекте было выполнено при помощи ER-диаграмм (“сущность-связь” диаграммы).
Основные компоненты ER-диаграмм - это сущности, атрибуты и связи. Каждая сущность является множеством подобных индивидуальных объектов, называемых экземплярами. Каждый экземпляр индивидуален и должен отличаться от всех остальных экземпляров. Атрибут выражает определенное свойство объекта. С точки зрения БД (физическая модель) сущности соответствует таблица, экземпляру сущности - строка в таблице, а атрибуту - колонка таблицы.
Построение модели данных предполагает определение сущностей и атрибутов, т. е. необходимо определить, какая информация будет храниться в конкретной сущности или атрибуте. Сущность можно определить, как объект, событие или концепцию, информация о которых должна сохраняться. Сущности должны иметь наименование с четким смысловым значением, именоваться существительным в единственном числе, не носить "технических" наименований и быть достаточно важными для того, чтобы их моделировать. Именование сущности в единственном числе облегчает дальнейшее чтение модели. Фактически имя сущности дается по имени ее экземпляра.
2.3.1.1. Концептуальная модель БД
Процесс создания информационной модели начинается с определения концептуальных требований пользователей системы. Требования отдельных пользователей интегрируются в едином обобщенном представлении, которое называют концептуальной моделью.
Концептуальная модель представляет объекты и их взаимосвязи без указания способов их физического хранения. Таким образом, концептуальная модель является представлением предметной области.
Но, в то же время концептуальная модель базы данных должна адекватно отображать состав данных в системе управления объектом, в нашем случае - управлением процессом разработки и реализации целевых программ в РООИ «СОРАТНИК». Она должна отображать взаимосвязь между данными и их структуру, обеспечивать достаточность информации и в то же время - исключать ее избыточность. Разработанная концептуальная модель базы данных не зависит от методов и средств дальнейшей ее реализации и использования базы в системе управления, то есть она не зависит от выбора системы управления базами данных, средств вычислительной техники, используемых на ее основе для решения управленческих задач.
При концептуальном проектировании БД основным моментом является формирование модели "сущность – связь". Диаграмма "сущность - связь" (Entity Relationship Diagram, ER) предназначена для разработки модели данных и обеспечивает стандартный способ определения данных и отношения между ними. Она представляет собой модель данных верхнего уровня, и включает сущности и взаимосвязи, отражающие основные правила предметной области. Такая диаграмма не слишком детализирована, в нее включаются основные сущности и связи между ними, которые удовлетворяют основным требованиям, предъявляемым к ИС. Диаграмма "сущность - связь" может включать связи многие ко многим и не включать описание ключей. Как правило, ER используется для презентации и обсуждения структуры данных с экспертами предметной области.
Проведенный на основании данных аналитического раздела и результатов преддипломной практики, анализ предметной области показал, что целесообразно всю предметную область процесса разработки и реализации целевых программ в РООИ «СОРАТНИК», в соответствии с вышеизложенными требованиями к концептуальному моделированию баз данных, детализировать на отдельные сущности следующим образом (рис. 36)
Рисунок 36
2.3.1.2. Логическая модель БД
Логический уровень - это абстрактный взгляд на данные, на нем они представляются так, как выглядят в реальном мире, и могут называться так, как они называются в реальном мире. Логическая модель является отображением концептуальной модели базы данных, реализация которой возможна в выбранной СУБД. Она отражает логические связи между элементами данных вне зависимости от их содержания и среды хранения.
Логическая модель данных может быть реляционной, иерархической или сетевой. В реляционной модели данных объекты и взаимосвязи между ними представляются с помощью таблиц - отношений. Взаимосвязи также рассматриваются в качестве объектов. Каждая таблица состоит из строк и столбцов и должна иметь первичный ключ - поле или комбинацию полей, которые единственным образом идентифицируют каждую строку в таблице.
Логическая модель базы данных рассматриваемой задачи, созданная под СУБД Access 97, представляет собой реляционную структуру и отображается диаграммой "сущность - связь", дополненной первичными и внешними, ключами (рис.37) и таблицами описания данных.
Это более подробное представление данных, чем на этапе концептуальной модели. На этом этапе диаграмма "сущность - связь" включает описание всех сущностей с указанием первичных и внешних ключей. Она дополняется диаграммой описания данных, которая определяет каждое поле в базе данных, т. е. отражает имя поля, его тип и ширину.
Таким образом, логическая модель базы данных представляет собой полную атрибутивную модель, которая дает наиболее детальное представление структуры данных: представляет данные в третьей нормальной форме и включает все сущности, атрибуты и связи.
|
|
Сущность «Вид инвестиций» | |||
|
Поле |
Тип |
Длина |
Назначение |
|
Код_инвестиц |
Счетчик |
Длинное целое |
Идентификатор вида инвестиций PRIMARY KEY |
|
Вид_инвестиц |
Текстовый |
50 |
Наименование |
|
Сущность «Заболевание» | |||
|
Поле |
Тип |
Длина |
Назначение |
|
Код_заб |
Счетчик |
Длинное целое |
Идентификатор заболевания PRIMARY KEY |
|
Вид_заб |
Текстовый |
50 |
Наименование заболевания |
|
Сущность «Инвалид» | |||
|
Поле |
Тип |
Длина |
Назначение |
|
Код_инвд |
Счетчик |
Длинное целое |
Идентификатор инвалида PRIMARY KEY |
|
ФИО_инвд |
Текстовый |
50 |
Фамилия, имя, отчество |
|
Дата_рожд |
Дата/время |
Дата рождения | |
|
Гр_инвд |
Текстовый |
1 |
Группа инвалидности |
|
Пасп_серия |
Текстовый |
10 |
Паспорт, серия |
|
Пасп_ном |
Текстовый |
10 |
Паспорт, номер |
|
Пасп_выдан |
Текстовый |
50 |
Кем выдан паспорт |
|
Пасп_дата |
Дата/время |
Дата выдачи паспорта | |
|
Ном_удост |
Текстовый |
10 |
Номер удостоверения |
|
Индекс |
Текстовый |
10 |
Индекс |
|
Адрес_инвд |
Текстовый |
150 |
Домашний адрес |
|
Тел_инвд |
Текстовый |
10 |
Телефон |
|
Ном_медкарт |
Текстовый |
10 |
Номер медицинской карты |
|
Сущность «Инвалид-Расходы» | |||
|
Поле |
Тип |
Длина |
Назначение |
|
Код_инвд |
Числовой |
Длинное целое |
Идентификатор инвалида FORING KEY |
|
Код_расхпр |
Числовой |
Длинное целое |
Идентификатор прямых расходов FORING KEY |
|
Сущность «Инвестор» | |||
|
Поле |
Тип |
Длина |
Назначение |
|
Код_инвест |
Счетчик |
Длинное целое |
Идентификатор инвестора PRIMARY KEY |
|
Код_статус |
Числовой |
Длинное целое |
Идентификатор юридического статуса FORING KEY |
|
Наим_инвест |
Текстовый |
50 |
Наименование организации или ФИО физ. лица |
|
Гдир_инвест |
Текстовый |
50 |
ФИО генерального директора |
|
Глб_инвест |
Текстовый |
50 |
ФИО главного бухгалтера |
|
Деят_инвест |
Текстовый |
150 |
Описание вида деятельность |
|
Адрес_инвест |
Текстовый |
150 | Адрес |
|
Тел_инвест |
Текстовый |
10 |
Телефон |
|
Сущность «Медицинские показатели» | |||
|
Поле |
Тип |
Длина |
Назначение |
|
Код_МП |
Числовой |
Длинное целое |
Идентификатор медицинского показателя FORING KEY |
|
Код_инвд |
Числовой |
Длинное целое |
Идентификатор инвалида FORING KEY |
|
Код_ЦП |
Числовой |
Длинное целое |
Идентификатор целевой программы FORING KEY |
|
Знач_доЦП |
Числовой |
Длинное целое |
Значение показателя до проведения целевой программы |
|
Знач_послеЦП |
Числовой |
Длинное целое |
Значение показателя после проведения целевой программы |
|
Сущность «Нормы медицинских показателей» | |||
|
Поле |
Тип |
Длина |
Назначение |
|
Код_МП |
Счетчик |
Длинное целое |
Идентификатор медицинского показателя PRIMARY KEY |
|
Назв_МП |
Текстовый |
50 |
Наименование медицинского показателя |
|
Мин_МП |
Числовой |
Длинное целое |
Минимальное значение медицинского показателя |
|
Макс_МП |
Числовой |
Длинное целое |
Максимальное значение медицинского показателя |
|
Сущность «Планируемые доходы по этапам ЦП» | |||
|
Поле |
Тип |
Длина |
Назначение |
|
Код_стад |
Счетчик |
Длинное целое |
Идентификатор статьи дохода PRIMARY KEY |
|
Код_этап |
Числовой |
Длинное целое |
Идентификатор этапа целевой программы FORING KEY |
|
Назв_стад |
Текстовый |
50 |
Наименование статьи дохода |
|
Сумм_стад |
Числовой |
Длинное целое |
Сумма по статье дохода |
|
Сущность «Планируемые косвенные расходы» | |||
|
Поле |
Тип |
Длина |
Назначение |
|
Код_статкр |
Счетчик |
Длинное целое |
Идентификатор статьи косв. расходов PRIMARY KEY |
|
Код_этап |
Числовой |
Длинное целое |
Идентификатор этапа целевой программы FORING KEY |
|
Назв_статкр |
Текстовый |
50 |
Наименование статьи косвенных расходов |
|
Сумм_статкр |
Числовой |
Длинное целое |
Сумма по статье косвенных расходов |
|
Сущность «Планируемые прямые расходы» | |||
|
Поле |
Тип |
Длина |
Назначение |
|
Код_статпр |
Счетчик |
Длинное целое |
Идентификатор статьи прямых расходов PRIMARY KEY |
|
Код_этап |
Числовой |
Длинное целое |
Идентификатор этапа целевой программы FORING KEY |
|
Назв_статпр |
Текстовый |
50 |
Наименование статьи прямых расходов |
|
Сумм_статпр |
Числовой |
Длинное целое |
Сумма по статье прямых расходов |
|
Сущность «Поставщик-исполнитель» | |||
|
Поле |
Тип |
Длина |
Назначение |
|
Код_пост |
Счетчик |
Длинное целое |
Идентификатор поставщика PRIMARY KEY |
|
Код_статус |
Числовой |
Длинное целое |
Идентификатор юридического статуса FORING KEY |
|
Наим_пост |
Текстовый |
50 |
Наименование организации |
|
Адрес_пост |
Текстовый |
150 |
Адрес |
|
Тел_пост |
Текстовый |
10 |
Телефон |
|
Гдир_пост |
Текстовый |
50 |
ФИО генерального директора |
|
Гбух_пост |
Текстовый |
50 |
ФИО главного бухгалтера |
|
Деят_пост |
Текстовый |
150 |
Описание вида деятельности |
|
Сущность «Прибыль от предпринимательской деятельности» | |||
|
Поле |
Тип |
Длина |
Назначение |
|
Код_приб |
Счетчик |
Длинное целое |
Идентификатор прибыли PRIMARY KEY |
|
Вид_приб |
Текстовый |
50 |
Наименование вида прибыли |
|
Сущность «Распределение целевых средств» | |||
|
Поле |
Тип |
Длина |
Назначение |
|
Код_распред |
Счетчик |
Длинное целое |
Идентификатор распределения PRIMARY KEY |
|
Код_цср |
Числовой |
Длинное целое |
Идентификатор целевых средств FORING KEY |
|
Код_стад |
Счетчик |
Длинное целое |
Идентификатор статьи дохода FORING KEY |
|
Сумм_распред |
Числовой |
Длинное целое |
Сумма распределения |
|
Сущность «Статус» | |||
|
Поле |
Тип |
Длина |
Назначение |
|
Код_статус |
Счетчик |
Длинное целое |
Идентификатор юридического статуса PRIMARY KEY |
|
Вид_статус |
Текстовый |
50 |
Наименование |
|
Сущность «Фактические косвенные расходы» | |||
|
Поле |
Тип |
Длина |
Назначение |
|
Код_расхкосв |
Счетчик |
Длинное целое |
Идентификатор косвенных расходов PRIMARY KEY |
|
Код_статкр |
Числовой |
Длинное целое |
Идентификатор статьи косв. расходов FORING KEY |
|
Дата_расхкосв |
Дата/время |
Дата | |
|
Вид_расхкосв |
Текстовый |
50 |
Вид косвенных расходов |
|
Сумм_расхкосв |
Числовой |
Длинное целое |
Сумма косвенных расходов |
|
Сущность «Фактические прямые расходы» | |||
|
Поле |
Тип |
Длина |
Назначение |
|
Код_расхпр |
Счетчик |
Длинное целое |
Идентификатор косвенных расходов PRIMARY KEY |
|
Код_статпр |
Числовой |
Длинное целое |
Идентификатор статьи прямых расходов FORING KEY |
|
Код_пост |
Числовой |
Длинное целое |
Идентификатор поставщика FORING KEY |
|
Дата_расхпр |
Дата/время |
Дата | |
|
Вид_расхпр |
Текстовый |
50 |
Вид прямых расходов |
|
Сумм_расхпр |
Числовой |
Длинное целое |
Сумма прямых расходов |
|
Ном_дог |
Текстовый |
50 |
Номер договора |
|
| |||
















